StockSharp Designer: бесплатные торговые роботы без кода
StockSharp Designer — это когда вы собираете торгового робота из кубиков мышкой, абсолютно бесплатно, и при этом у вас есть исходный код всей платформы на GitHub. Звучит как розыгрыш? Нет, это реальный продукт, и сейчас разберёмся почему он бесплатный и есть ли подвох.
Что это такое
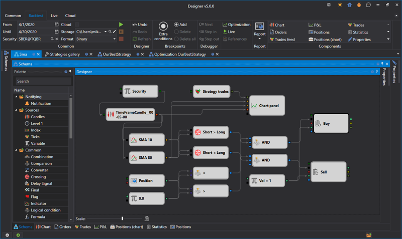
Designer — это визуальный конструктор стратегий от StockSharp. Вы буквально собираете торгового робота из готовых блоков: перетащили индикатор, соединили с условием, добавили сигнал на покупку — готово. Никакого кода, никаких if-else, никаких массивов.
Главная фишка: Это полностью бесплатно и open-source.
Нет платной версии. Нет триала на 30 дней. Нет “купите полную версию за 60 тысяч в год”. Просто скачали, установили, пользуйтесь.
Естественный вопрос: Если бесплатно, то где подвох?
Подвох в том, что StockSharp зарабатывает не на Designer. Они продают enterprise-лицензии для компаний, консалтинг, кастомную разработку. Designer — это витрина их фреймворка. Если вам понравится — возможно, потом захотите нанять их для серьёзного проекта. Простая бизнес-модель.
Как это работает
Логика простая:
Хотите робота на пересечении скользящих средних? Берёте блок “Цена”, два блока “SMA” с разными периодами, блок “Пересечение”, блок “Купить”. Соединяете линиями. Запускаете бэктест. Видите результаты.
Всё это за 20-30 минут без единой строчки кода.
Пример:
Цена → SMA(20) ↘
→ Пересечение вверх → Купить
Цена → SMA(50) ↗
Визуально выглядит как блок-схема алгоритма из учебника информатики, только вместо “начало-конец” у вас индикаторы и торговые сигналы.

Что умеет
Из коробки:
- Куча индикаторов (SMA, EMA, RSI, MACD, Bollinger Bands, Stochastic и ещё штук 60)
- Логические блоки (И, ИЛИ, НЕ, сравнения, условия)
- Торговые действия (покупка, продажа, стоп-лоссы, трейлинг-стопы)
- Бэктестинг на исторических данных
- Оптимизация параметров (подбор лучших значений)
- Подключение к брокерам (российские и зарубежные)
Брокеры:
- Российские: QUIK, Transaq (Финам), ALOR API, Tinkoff Invest, БКС
- Зарубежные: Interactive Brokers, Binance, BitMEX, Bybit
- Любой брокер с FIX API или REST API (можно написать свой коннектор)
Данные:
- CSV файлы (загружаете исторические котировки)
- Finam Export (бесплатные данные с Finam)
- Прямое подключение к брокеру (реал-тайм котировки)
Главное отличие от других конструкторов
Здесь Designer резко отрывается от конкурентов типа TSLab.
Стратегия не привязана к Designer.
Вы собрали стратегию в визуальном конструкторе, экспортировали её в C# код, и дальше можете запускать где угодно — без самого Designer, без GUI, без Windows.
Как это работает:
- Собираете стратегию в Designer (визуально, без кода)
- Экспортируете в C# (один клик)
- Получаете консольное приложение на StockSharp API
- Запускаете на Linux-сервере, в Docker-контейнере, на VPS
Конкуренты так не умеют. TSLab намертво привязан к своему GUI. Стратегия живёт только внутри TSLab, и запускать её можно только через интерфейс программы.
Designer использует StockSharp API как базу. Визуальный конструктор — это просто удобная обёртка для генерации кода. Но код получается обычный C#, который работает независимо.
Практический смысл:
- Запускаете стратегию на сервере без GUI (headless режим)
- Настраиваете автозапуск через systemd (Linux) или Task Scheduler (Windows)
- Мониторите через API или логи, без необходимости держать открытым Designer
- Разворачиваете в Docker для изоляции и масштабирования
Это как LEAN от QuantConnect — профессиональный подход. Разработка через GUI, продакшен через консоль.
Для домашнего трейдера эта фича избыточна. Но если вы планируете серьёзную инфраструктуру — это убийственное преимущество.
Реальный опыт использования
Что получается быстро:
Классические индикаторные стратегии. Пересечение SMA, отбой от Bollinger Bands, RSI перекупленность — всё это собирается за 15-20 минут.
Бэктестинг работает просто: загрузил данные, запустил, получил результаты. Win Rate, Profit Factor, Drawdown, график эквити — всё на экране.
Оптимизация параметров: один клик — Designer перебирает все комбинации и показывает лучшие. Опасная штука, потому что легко переоптимизировать под историю.
Где начинаются проблемы:
Когда стратегия усложняется. Если у вас 5-7 условий — нормально. Если 20-30 — схема превращается в спагетти. Линии между блоками путаются, сложно понять логику.
Решение: Можно писать кастомные блоки на C#. Но если вы пишете на C# — зачем вам визуальный конструктор?
Ещё проблема: Документация скромная. Есть, но не такая подробная как хотелось бы. Приходится методом проб и ошибок разбираться.
Сообщество есть (форум, Telegram), но оно не огромное. Вопросы отвечают, но не всегда быстро.
Подводные камни
Переоптимизация — главная опасность.
Designer делает оптимизацию слишком простой. Вы задаёте диапазон параметров (например, период SMA от 10 до 50), нажимаете кнопку, и программа находит “идеальные” значения.
На истории стратегия показывает +40% годовых. Вы счастливый запускаете на реале, и она сливает депозит за месяц.
Почему? Потому что “идеальные” параметры просто идеально подогнаны под конкретный исторический период. Это не закономерность — это артефакт.
Как защититься: Walk-Forward тестирование. Оптимизируете на одном периоде (In-Sample), проверяете на другом (Out-of-Sample). Если результаты сильно отличаются — выбросьте стратегию.
Вторая проблема: Портируемость в другие платформы.
Если захотите перенести стратегию в Backtrader, LEAN или MetaTrader — придётся переписывать.
Но в отличие от TSLab, Designer экспортирует стратегию в C# код на StockSharp API. Можете запускать её где угодно без самого Designer — на сервере, в Docker, на Linux. Код не самый красивый, зато независимый.
Третья проблема: Ограничения визуального подхода.
Визуальные блоки хороши для простой логики. Но как только нужно что-то нестандартное (спред-трейдинг, арбитраж, парсинг новостей, машинное обучение) — визуальные схемы становятся неудобными.
Получается парадокс: для простых задач Designer избыточен (проще написать 10 строк кода), для сложных — недостаточно гибок.

Кому подходит Designer
Однозначно подходит:
- Трейдер, который знает что работает, но не умеет программировать
- Аналитик, который хочет быстро проверять гипотезы
- Тот, кто торгует на зарубежных биржах (Binance, IB)
- Open-source энтузиасты
- Те, кто не хочет платить за визуальный конструктор
Скорее не подходит:
- Программистам (быстрее написать код на Python)
- Тем, кто планирует сложные мультиинструментальные стратегии
- Высокочастотным трейдерам (HFT)
- Тем, кто хочет машинное обучение (лучше сразу Python + sklearn)
Почему бесплатно и что за open-source
Весь код StockSharp лежит на GitHub. Можете посмотреть как работает любой индикатор, как реализован бэктестер, как устроен коннектор к брокеру.
Хотите добавить свою фичу? Форкаете репозиторий, пишете код, делаете Pull Request. Возможно, вашу фичу добавят в основную ветку.
Плюсы open-source:
- Прозрачность (видите что происходит внутри)
- Безопасность (можете проверить, не крадёт ли платформа ваши ключи API)
- Расширяемость (можете дописать что угодно)
- Независимость (экспортируете стратегию в код и запускаете без Designer)
Минусы open-source:
- Никто не гарантирует поддержку
- Если нашли баг — могут пофиксить через день, могут через месяц
- Документация не всегда актуальна
Но за бесплатно — можно потерпеть.
Честный ответ: стоит ли связываться
Да, если:
- Не хотите учить программирование
- Нужно быстро проверить простую идею
- Торгуете на российских или зарубежных рынках
- Вам нравится идея бесплатного open-source
- Готовы разбираться сами (документация не идеальная)
Нет, если:
- Умеете или готовы учить Python/C# (тогда проще писать код)
- Нужна сложная логика (визуальные схемы не масштабируются)
- Хотите высокочастотную торговлю (визуальные блоки слишком медленные)
Альтернативы
Если Designer не зашёл, есть варианты:
Платные визуальные конструкторы:
- TSLab (60,000 руб/год или 5,000 руб/мес) — российский аналог Designer, более вылизанный
- NinjaTrader Strategy Builder — для зарубежных рынков
- fxDreema — для MetaTrader 5
Бесплатные решения с кодом:
- Backtrader (Python) — нужно писать код, но гибче
- LEAN (C#/Python) — профессиональный уровень, сложнее
Брокерские платформы:
- QUIK (если ваш брокер поддерживает, есть скриптинг на Lua)
- MetaTrader 5 (MQL5 для стратегий)
Выводы
StockSharp Designer — это бесплатная возможность попробовать алготрейдинг без программирования. Для простых индикаторных стратегий работает нормально. Для сложных — упрётесь в ограничения визуального подхода.
Главное преимущество: Бесплатно и open-source. Не надо платить 60 тысяч рублей в год за лицензию.
Главный недостаток: Документация и поддержка не на уровне коммерческих продуктов. Придётся разбираться самому.
Финальная мысль:
Визуальные конструкторы — это костыли. Удобные костыли для тех, кто не хочет учить программирование. Но если вы серьёзно настроены на алготрейдинг, рано или поздно придётся учить Python или C#.
Designer (как и любой визуальный конструктор) хорош для старта. Проверьте несколько идей, поймёте логику бэктестинга, разберётесь с индикаторами. А дальше — либо мигрируйте в код, либо смиритесь с ограничениями визуального подхода.
Но для первого знакомства с алготрейдингом — почему бы и нет. Особенно если бесплатно.
Полезные ссылки:
- StockSharp (основной сайт)
- StockSharp Designer
- GitHub репозиторий
- Документация
- Форум StockSharp
- Telegram чат
Другие статьи:
- TSLab: торговые роботы без кода за 60000 рублей в год — платная альтернатива Designer
Что дальше: В следующих статьях разберём другие визуальные конструкторы (NinjaTrader, fxDreema) и сравним их все в одной таблице.
Обсуждение
Присоединяйтесь к обсуждению в нашем Telegram-чате!